Fragment
- Fragment?
- 하나의 액티비티가 여러개의 화면을 가지도록 만들기 위한 개념
- 액티비티처럼 레이아웃, 동작 처리, 생명주기를 가지는 독립적인 모듈
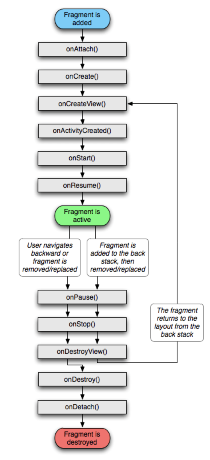
- Fragment LifeCycle

- onAttach(): 프래그먼트가 액티비티에 붙을 때 호출됨 (완벽하게 생성된 상태 아님)
- onCreate(): 프래그먼트가 액티비티에 호출을 받아 생성되는 시점. 액티비티의 onCreate()에선 View나 UI관련 작업을 할 수 있으나, 프래그먼트의 onCreate()에서는 할 수 없음
- onCreateView(): 프래그먼트에 속한 각종 View나 ViewGroup에 대한 UI 바인딩 작업이 가능한 시점(Layout을 inflater하여 View 작업을 함)
- onActivityCreated(): 액티비티에서 프래그먼트를 모두 생성하고 난 다음에 호출됨. 즉 액티비티의 onCreate() 다음에 호출됨. 액티비티와 프래그먼트가 연결되는 시점
- onStart(): 프래그먼트가 사용자에게 보여지기 전에 호출되는 함수
- onResume(): 프래그먼트가 비로소 화면에 보여지는 단계. 사용자에게 포커스를 잡은 상태로 사용자와 상호 작용이 가능함
- onPause(): 프래그먼트와 사용자간의 상호작용이 중지된 상태 (다른 프래그먼트가 add된 상태)
- onStop(): 프래그먼트는 더이상 보여지지 않게되며 프래그먼트 기능이 중지됨
- onDestroyView(): 프래그먼트에 view들을 제거. backstack을 사용했다면, 다시 해당 프래그먼트로 돌아올 때 onCreateView()가 호출됨
- onDestroy(): 프래그먼트를 제거하기 직전 상태
- onDetach(): 프래그먼트를 제거하고 액티비티와의 연결도 해제됨
- bundle
- 프래그먼트 간 데이터를 전송할 때 사용
- setArguments(), getArguments()
- Framgent에 대한 궁금점
- 굳이 newInstance()를 사용하는 이유 와 굳이 bundle을 사용하는 이유?
- 재생성 때문이다. 안드로이드에서는 메모리가 부족하게되면 액티비티를 파기하여 메모리를 확보하는데, 액티비티 뿌만 아니라 메모리가 부족하면 프래그먼트도 파기되며 필요시 재생성 되게 된다. 재생성시에 필요한 생성자는 아무것도 매개변수가 없는 생성자인데,
AFragment a = new AFragment(param);이와 같이 생성자를 만든다면 비어있는 생성자를 만들어주지 않을 경우 에러가 발생하게 된다. - 프래그먼트가 재생성될 때에 호출 되는 메소드는
Fragment[#instantiate(Context context, String fname, Bundle args)이다. 매개변수 중에 Bundle이 존재한다. newInstance()를 통해서 셋팅했던 Bundle이 재생성될 때 다시 셋팅되어 넘어오게 된다. 그렇기 때문에 Bundle을 통해 설정한 데이터들은 액티비티가 파기될 때 따로 onSaveInstanceState()를 하지 않아도 복구가 된다.
- 재생성 때문이다. 안드로이드에서는 메모리가 부족하게되면 액티비티를 파기하여 메모리를 확보하는데, 액티비티 뿌만 아니라 메모리가 부족하면 프래그먼트도 파기되며 필요시 재생성 되게 된다. 재생성시에 필요한 생성자는 아무것도 매개변수가 없는 생성자인데,
- 굳이 newInstance()를 사용하는 이유 와 굳이 bundle을 사용하는 이유?
- Fragment에서의 onSaveInstanceState()?
- Fragment 종료 시, onPause() -> onSaveInstanceState() 순서로 호출됨
- Fragment 전환시 LifeCycle
- onPause() -> onSaveInstanceState() -> onStop() -> onDestroyView() -> onDestroy() -> onDetach() -> onAttach() -> onCreate() -> onCreateView() -> onActivityCreated() -> onStart() -> onResume()
